1. 简介
1.1 功能简介
仪表盘透视表的主要作用就是分类汇总,也叫汇总表,它可以将数据进行归类,进行汇总统计。透视表与其他图表组件的不同之处在于,透视表可以设置多个不同的维度(行维度、列维度)和多个指标。
- 维度:数据分析的角度。例如:年份是时间维度,北京是地理维度。
- 指标:对维度的量化,可以是某一数值也可以是比例,通过计算得到。例如销售额、销量、增长率等都属于指标。
1.2 应用场景
如下图所示,为销售订单透视表。可以将销售额按照区域-门店的维度进行汇总,得到每个每个区域每个门店各自的销售总额。
![]() |
|---|
1.3 基本要求
要实现透视表的效果,需要添加至少 1 个维度字段或多个维度,1 个或多个指标字段。
| 效果 | 维度 | 指标 |
|---|---|---|
| 透视表 | >=1 | >=1 |
2. 设置步骤
仪表盘是基于已有的数据进行统计分析,可以对 表单、数据工厂、聚合表 中的数据进行汇总统计。在统计之前,需要先录入好数据。
2.1 添加需要统计的数据表
然后在仪表盘中添加「透视表」,选择需要统计的数据源表单,如对销售数据的统计。
![]() |
|---|
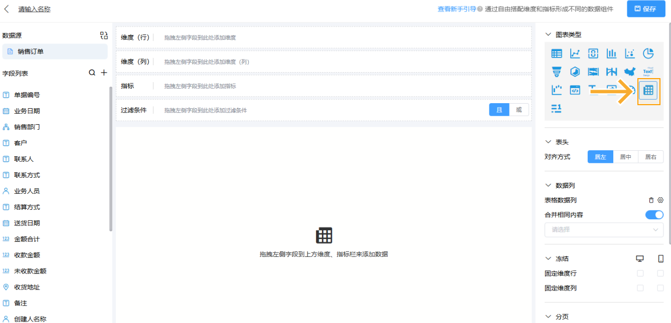
2.2 选择图表类型
选择完数据源后,在右侧面板中选择图表类型为「透视表」。
![]() |
|---|
2.3 设置行/列维度
从字段区域选择需要汇总统计的字段拖动到维度区域,即根据什么进行汇总(如根据订单和时间进行汇总)。行/列维度可以都设置,也可以只设置其中一个。
![]() |
|---|
透视表至少设置 1 个维度,也可以设置多个维度。
对于维度字段,还可以进一步设置显示名、汇总方式、数据格式、排序等。
「选择需要设置的维度字段 >> 点击下拉按钮图标 >> 点击具体的项目」,然后进行相关设置。
![]() |
|---|
2.4 指标设置
指标即衡量目标值的参数,统计出来的结果用数值表示。一个透视表可以设置多个指标。
指标可以从数据源表单字段中选择,也可以是自己添加的「计算字段」。
比如销售额数据统计,金额合计求和,将计算的字段拖入到指标栏中。
![]() |
|---|
2.5 汇总方式
汇总方式:即将数据按照一定的规则进行汇总。
维度字段汇总方式设置
选择需要设置汇总方式的维度字段,下拉后选择「汇总方式」。
如日期时间字段,可以按照「年」、「年-季」、「年-月」、「年-周」、「年-月-日」等方式进行汇总。
![]() |
|---|
指标字段汇总方式设置
选择需要设置汇总方式的指标字段,下拉后选择「汇总方式」。
汇总方式中可以对指标进行求和、平均、最大值、最小值、计数等。(如果指标非数值类型,则只能计数汇总,不支持汇总方式设置)。
![]() |
|---|
2.6 显示序号
点击右侧「 显示序号」开关;打开后,如下图所示在列表显示序号
![]() |
|---|
若没有显示序号的需求可忽略此步骤。
2.7 合计指标
合计指标就是对透视表中每一个指标的进行汇总。如下图所示:
![]() |
|---|
如果设置了多个指标,则会显示多个合计:
![]() |
|---|
2.8 效果演示
参见本文【1.3节】。










